Photography
About / Contact
Photography
About / Contact
Yonas
Minecraft Animation
Animations project made in Blender
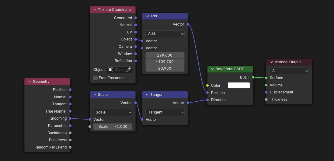
A school project for a course in animation, landed me with this project.
I was interested in the Portal Effect using the
Ray Portal BSDF
and what I could do with it
Music copyright to Minecraft / Mojang
↑
Back to Top